Page 1 of 2
Blank Report >> Dictionary Tab>> New Data Source >> Retrieved column and parameters from stored procedure not correct
Posted: Sat Mar 30, 2024 12:24 am
by Anas
Hi All,
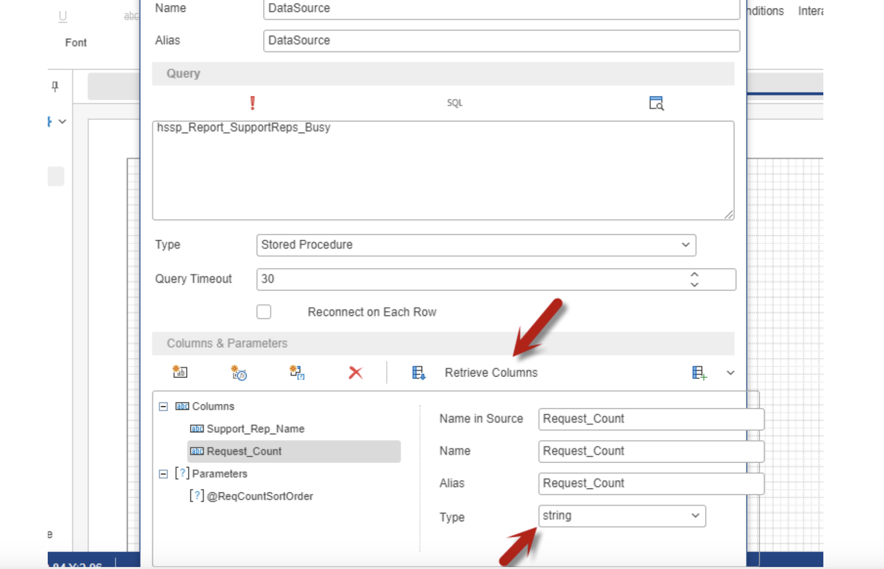
In Custom Reports – New – Blank Report – Dictionary tab – Expand Data Sources – Right click on ‘Database Connection’ – New Data Source – In the New Data Source window, retrieve columns and parameters from the Stored procedure – The columns and Parameters are not retrieved properly.
Basically the Data Type is coming wrong when it should retrieve as Int32 it is retrieving it as String and also the Size is also getting displayed wrongly.
Please refer to the below screenshots for the same.

- Screenshot 2024-03-30 at 5.48.08 AM.png (389.68 KiB) Viewed 9941 times
The Data Type which is coming as Int32 in the above call is getting displayed as String as shown below

- Screenshot 2024-03-30 at 5.49.46 AM.png (363.91 KiB) Viewed 9941 times
Same goes with Size also

- Screenshot 2024-03-30 at 5.51.00 AM.png (438.11 KiB) Viewed 9941 times
And here is what we get in Size i.e 0 is getting displayed which is wrong as you can see in the above call the value is 4

- Screenshot 2024-03-30 at 5.52.18 AM.png (299.47 KiB) Viewed 9941 times
Can you please let me know how to fix this issue.
Re: Blank Report >> Dictionary Tab>> New Data Source >> Retrieved column and parameters from stored procedure not correc
Posted: Sat Mar 30, 2024 8:56 am
by Max Shamanov
Hello,
Could you please clarify what version and product you are using?
We need some additional time to investigate the issue.
Thank you.
Re: Blank Report >> Dictionary Tab>> New Data Source >> Retrieved column and parameters from stored procedure not correc
Posted: Sat Mar 30, 2024 12:18 pm
by Anas
Hi Max,
We are using Stimulsoft REport Js product and its version is "stimulsoft-reports-js": "^2023.2.3"
Sure please take your time.
Thanks,
Re: Blank Report >> Dictionary Tab>> New Data Source >> Retrieved column and parameters from stored procedure not correc
Posted: Mon Apr 01, 2024 12:48 pm
by Max Shamanov
Hello,
We need some additional time to investigate the issue.
Thank you.
Re: Blank Report >> Dictionary Tab>> New Data Source >> Retrieved column and parameters from stored procedure not correc
Posted: Thu Apr 04, 2024 5:35 pm
by Anas
Hi Max,
Thanks for your reply.
Sure please take your time.
Re: Blank Report >> Dictionary Tab>> New Data Source >> Retrieved column and parameters from stored procedure not correc
Posted: Fri Apr 05, 2024 8:32 am
by Max Shamanov
Hello,
We were unable to reproduce the problem on the latest release build with the data type for columns and parameters.
As for the size of the parameters you get, you have to configure it yourself.
Thank you.
Re: Blank Report >> Dictionary Tab>> New Data Source >> Retrieved column and parameters from stored procedure not correc
Posted: Wed May 22, 2024 11:50 am
by Anas
Hi Max,
In the latest version "stimulsoft-reports-js": "^2024.2.6"
This issue is fixed when we are using the stored procedure but it is not fixed for the Sql Query
Please check this image when we are using Sql Query int data type is coming as String

- image (1).png (111.54 KiB) Viewed 8686 times
Also there is a new issue that has cropped up in the latest release when we are using a simple SQL query data is not getting retrieved it was working well in this release "stimulsoft-reports-js": "^2023.2.3"

- image.png (147.83 KiB) Viewed 8686 times

- image (1).png (40.87 KiB) Viewed 8686 times
In the latest version now we are not even able to display the data that was getting displayed earlier in the old release. "stimulsoft-reports-js": "^2023.2.3"
Thanks,
Re: Blank Report >> Dictionary Tab>> New Data Source >> Retrieved column and parameters from stored procedure not correc
Posted: Wed May 22, 2024 12:13 pm
by Max Shamanov
Hello,
We couldn't reproduce the problem on the latest release version.
Pelase check the attached image.
Thank you.
Re: Blank Report >> Dictionary Tab>> New Data Source >> Retrieved column and parameters from stored procedure not correc
Posted: Thu May 23, 2024 5:48 am
by Anas
Hi Max,
Thanks for your reply.
Can you please send the sample codebase for the above example whose screenshot you have added.
Thanks,
Re: Blank Report >> Dictionary Tab>> New Data Source >> Retrieved column and parameters from stored procedure not correc
Posted: Thu May 23, 2024 10:41 am
by Lech Kulikowski